有免费云存储可以使用吗?镭速云传网盘恰好免费使用
Hi,大家好,今天给大家分享一个不用花钱就能拥有极速传输速度以及海量存储空间的方法。
很多教程都在教大家如何薅百度网盘的羊毛,但小编今天推荐的是镭速云传企业网盘,一款非常好用的企业网盘,其优势在于极快的传输速度、海量存储空间、以及无障碍跨境传输,最重要的是,以上这些优势,通通免费!跟小编一起看下去吧!

第一步,当然是先进入官网,点击右上角的免费注册。

选择个人版,按照惯例输入如图所示的这些信息(用户名、密码、手机号、邮箱等)滑动滑块,点击下一步即可。
镭速云传目前是比较年轻的一款软件,前期的重心还是在吸引用户注册上,所以他们会时不时做一些活动,大家可以多关注他们的活动,这就是薅羊毛的大好时机。
比如现在年末庆典(2019.12.18-12.31),单单是注册,我就能免费拿到20GB流量,邀请好友还能获取15GB流量,并且这个是不限量的,如果我邀请10位好友注册,那我就有150G流量,用一年都无压力。
不知道大家发现没有,在注册的时候,并没有要求验证手机或者邮箱,这里还埋了一个小彩蛋。在操作界面,账户信息上方显示的是未认证,这时候再认证手机或者邮箱,会再获得5G流量。小编觉得这样的方式还挺好的,认证或者不认证是我们的自由,都能正常使用,认证了我还能额外获赠5G,不亦乐乎?
对了,镭速云传上传流量是免!费!的!个人版存储空间高达40GB啊朋友们,不论是高清电影、纪念青春的照片、还是工作的文档,都可以放进去,完全够用了。
他们下载才收取费用,但是你在注册的时候不是已经囤了40GB流量了吗(20GB注册送的+15GB邀请1位好友送的+5GB认证送的)市面上诸多网盘横向对比一下,真的没有哪一家比这更实惠的了,网盘界的良心啊。
除了个人版,企业版也能薅一薅。

老规矩,先注册一个企业基础版,信息填一填,公司名什么的可以编一个。注册完成后,你将拥有15天的免费试用权,2TB的海量空间,15GB流量以及100Mpbs专属网络带宽。
但这时候你还不能马上用,因为你注册后获得的是企业管理员的账号,此账号没有上传下载的功能。

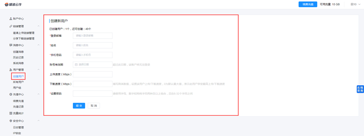
登录企业管理员账号后,创建用户,在此创建一个子账号,记住账号以及密码,后续也只需在镭速云传官网输入子账号的账号密码登录使用。
当然,你也可以多创建几个账号,给小伙伴使用~
依然是上传免费,下载要钱,和个人版的差不多。
免费的当然好,那上传下载速度会不会打折扣?不!会!这就是我力荐镭速云传的原因,不不关你有无充值,镭速云传上传下载速度都可以秒杀一众网盘!这也是他们的核心卖点之一。
镭速云传企业版性能测试:
日本东京电脑、机械盘存储 UDP传输、关闭压缩

5231个文件上传下载不会超过14s,1GB的文件上传下载不超过92s,这速度,你品品,TB级文件以及海量小文件秒传!
小编今天的分享就到这里,[镭速云传](https://www.raysync.cloud)企业网盘这么良心的产品值得一试!
上一篇:5G时代来临对云存储的影响
下一篇:镭速云传的云存储是如何工作的呢?









